Skip to main content
LangSmith lets you create dataset examples with file attachments—like images, audio files, or documents—so you can reference them when evaluating an application that uses multimodal inputs or outputs. While you can include multimodal data in your examples by base64 encoding it, this approach is inefficient - the encoded data takes up more space than the original binary files, resulting in slower transfers to and from LangSmith. Using attachments instead provides two key benefits:
  1. Faster upload and download speeds due to more efficient binary file transfers
  2. Enhanced visualization of different file types in the LangSmith UI

SDK

1. Create examples with attachments

To upload examples with attachments using the SDK, use the create_examples / update_examples Python methods or the uploadExamplesMultipart / updateExamplesMultipart TypeScript methods.

Python

Requires langsmith>=0.3.13
import requests
import uuid
from pathlib import Path
from langsmith import Client

# Publicly available test files
pdf_url = "https://www.w3.org/WAI/ER/tests/xhtml/testfiles/resources/pdf/dummy.pdf"
wav_url = "https://openaiassets.blob.core.windows.net/$web/API/docs/audio/alloy.wav"
img_url = "https://www.w3.org/Graphics/PNG/nurbcup2si.png"

# Fetch the files as bytes
pdf_bytes = requests.get(pdf_url).content
wav_bytes = requests.get(wav_url).content
img_bytes = requests.get(img_url).content

# Create the dataset
ls_client = Client()
dataset_name = "attachment-test-dataset"
dataset = ls_client.create_dataset(
  dataset_name=dataset_name,
  description="Test dataset for evals with publicly available attachments",
)

inputs = {
  "audio_question": "What is in this audio clip?",
  "image_question": "What is in this image?",
}

outputs = {
  "audio_answer": "The sun rises in the east and sets in the west. This simple fact has been observed by humans for thousands of years.",
  "image_answer": "A mug with a blanket over it.",
}

# Define an example with attachments
example_id = uuid.uuid4()
example = {
  "id": example_id,
  "inputs": inputs,
  "outputs": outputs,
  "attachments": {
      "my_pdf": {"mime_type": "application/pdf", "data": pdf_bytes},
      "my_wav": {"mime_type": "audio/wav", "data": wav_bytes},
      "my_img": {"mime_type": "image/png", "data": img_bytes},
      # Example of an attachment specified via a local file path:
      # "my_local_img": {"mime_type": "image/png", "data": Path(__file__).parent / "my_local_img.png"},
  },
}

# Create the example
ls_client.create_examples(
  dataset_id=dataset.id,
  examples=[example],
  # Uncomment this flag if you'd like to upload attachments from local files:
  # dangerously_allow_filesystem=True
)

TypeScript

Requires version >= 0.2.13 You can use the uploadExamplesMultipart method to upload examples with attachments. Note that this is a different method from the standard createExamples method, which currently does not support attachments. Each attachment requires either a Uint8Array or an ArrayBuffer as the data type.
  • Uint8Array: Useful for handling binary data directly.
  • ArrayBuffer: Represents fixed-length binary data, which can be converted to Uint8Array as needed.
Note that you cannot directly pass in a file path in the TypeScript SDK, as accessing local files is not supported in all runtime environments.
import { Client } from "langsmith";
import { v4 as uuid4 } from "uuid";

// Publicly available test files
const pdfUrl = "https://www.w3.org/WAI/ER/tests/xhtml/testfiles/resources/pdf/dummy.pdf";
const wavUrl = "https://openaiassets.blob.core.windows.net/$web/API/docs/audio/alloy.wav";
const pngUrl = "https://www.w3.org/Graphics/PNG/nurbcup2si.png";

// Helper function to fetch file as ArrayBuffer
async function fetchArrayBuffer(url: string): Promise<ArrayBuffer> {
  const response = await fetch(url);
  if (!response.ok) {
    throw new Error(`Failed to fetch ${url}: ${response.statusText}`);
  }
  return response.arrayBuffer();
}

// Fetch files as ArrayBuffer
const pdfArrayBuffer = await fetchArrayBuffer(pdfUrl);
const wavArrayBuffer = await fetchArrayBuffer(wavUrl);
const pngArrayBuffer = await fetchArrayBuffer(pngUrl);

// Create the LangSmith client (Ensure LANGSMITH_API_KEY is set in env)
const langsmithClient = new Client();

// Create a unique dataset name
const datasetName = "attachment-test-dataset:" + uuid4().substring(0, 8);

// Create the dataset
const dataset = await langsmithClient.createDataset(datasetName, {
  description: "Test dataset for evals with publicly available attachments",
});

// Define the example with attachments
const exampleId = uuid4();
const example = {
  id: exampleId,
  inputs: {
      audio_question: "What is in this audio clip?",
      image_question: "What is in this image?",
  },
  outputs: {
      audio_answer: "The sun rises in the east and sets in the west. This simple fact has been observed by humans for thousands of years.",
      image_answer: "A mug with a blanket over it.",
  },
  attachments: {
    my_pdf: {
      mimeType: "application/pdf",
      data: pdfArrayBuffer
    },
    my_wav: {
      mimeType: "audio/wav",
      data: wavArrayBuffer
    },
    my_img: {
      mimeType: "image/png",
      data: pngArrayBuffer
    },
  },
};

// Upload the example with attachments to the dataset
await langsmithClient.uploadExamplesMultipart(dataset.id, [example]);
Along with being passed in as bytes, attachments can be specified as paths to local files. To do so pass in a path for the attachment data value and specify arg dangerously_allow_filesystem=True:
client.create_examples(..., dangerously_allow_filesystem=True)

2. Run evaluations

Define a target function

Now that we have a dataset that includes examples with attachments, we can define a target function to run over these examples. The following example simply uses OpenAI’s GPT-4o model to answer questions about an image and an audio clip.

Python

The target function you are evaluating must have two positional arguments in order to consume the attachments associated with the example, the first must be called inputs and the second must be called attachments.
  • The inputs argument is a dictionary that contains the input data for the example, excluding the attachments.
  • The attachments argument is a dictionary that maps the attachment name to a dictionary containing a presigned url, mime_type, and a reader of the bytes content of the file. You can use either the presigned url or the reader to get the file contents. Each value in the attachments dictionary is a dictionary with the following structure:
{
    "presigned_url": str,
    "mime_type": str,
    "reader": BinaryIO
}
from langsmith.wrappers import wrap_openai
import base64
from openai import OpenAI

client = wrap_openai(OpenAI())

# Define target function that uses attachments
def file_qa(inputs, attachments):
    # Read the audio bytes from the reader and encode them in base64
    audio_reader = attachments["my_wav"]["reader"]
    audio_b64 = base64.b64encode(audio_reader.read()).decode('utf-8')

    audio_completion = client.chat.completions.create(
        model="gpt-4o-audio-preview",
        messages=[
            {
                "role": "user",
                "content": [
                    {
                        "type": "text",
                        "text": inputs["audio_question"]
                    },
                    {
                        "type": "input_audio",
                        "input_audio": {
                            "data": audio_b64,
                            "format": "wav"
                        }
                    }
                ]
            }
        ]
    )

    # Most models support taking in an image URL directly in addition to base64 encoded images
    # You can pipe the image pre-signed URL directly to the model
    image_url = attachments["my_img"]["presigned_url"]
    image_completion = client.chat.completions.create(
        model="gpt-4o-mini",
        messages=[
          {
            "role": "user",
            "content": [
              {"type": "text", "text": inputs["image_question"]},
              {
                "type": "image_url",
                "image_url": {
                  "url": image_url,
                },
              },
            ],
          }
        ],
    )

    return {
        "audio_answer": audio_completion.choices[0].message.content,
        "image_answer": image_completion.choices[0].message.content,
    }

TypeScript

In the TypeScript SDK, the config argument is used to pass in the attachments to the target function if includeAttachments is set to true. The config will contain attachments which is an object mapping the attachment name to an object of the form:
{
  presigned_url: string,
  mime_type: string,
}
import OpenAI from "openai";
import { wrapOpenAI } from "langsmith/wrappers";

const client: any = wrapOpenAI(new OpenAI());

async function fileQA(inputs: Record<string, any>, config?: Record<string, any>) {
  const presignedUrl = config?.attachments?.["my_wav"]?.presigned_url;
  if (!presignedUrl) {
    throw new Error("No presigned URL provided for audio.");
  }

  const response = await fetch(presignedUrl);
  if (!response.ok) {
    throw new Error(`Failed to fetch audio: ${response.statusText}`);
  }

  const arrayBuffer = await response.arrayBuffer();
  const uint8Array = new Uint8Array(arrayBuffer);
  const audioB64 = Buffer.from(uint8Array).toString("base64");

  const audioCompletion = await client.chat.completions.create({
    model: "gpt-4o-audio-preview",
    messages: [
      {
        role: "user",
        content: [
          { type: "text", text: inputs["audio_question"] },
          {
            type: "input_audio",
            input_audio: {
              data: audioB64,
              format: "wav",
            },
          },
        ],
      },
    ],
  });

  const imageUrl = config?.attachments?.["my_img"]?.presigned_url
  const imageCompletion = await client.chat.completions.create({
    model: "gpt-4o-mini",
    messages: [
      {
        role: "user",
        content: [
          { type: "text", text: inputs["image_question"] },
          {
            type: "image_url",
            image_url: {
              url: imageUrl,
            },
          },
        ],
      },
    ],
  });

  return {
    audio_answer: audioCompletion.choices[0].message.content,
    image_answer: imageCompletion.choices[0].message.content,
  };
}

Define custom evaluators

The exact same rules apply as above to determine whether the evaluator should receive attachments. The evaluator below uses an LLM to judge if the reasoning and the answer are consistent. To learn more about how to define llm-based evaluators, please see this guide.
# Assumes you've installed pydantic
from pydantic import BaseModel

def valid_image_description(outputs: dict, attachments: dict) -> bool:
  """Use an LLM to judge if the image description and images are consistent."""
  instructions = """
  Does the description of the following image make sense?
  Please carefully review the image and the description to determine if the description is valid.
  """

  class Response(BaseModel):
      description_is_valid: bool

  image_url = attachments["my_img"]["presigned_url"]
  response = client.beta.chat.completions.parse(
      model="gpt-4o",
      messages=[
          {
              "role": "system",
              "content": instructions
          },
          {
              "role": "user",
              "content": [
                  {"type": "image_url", "image_url": {"url": image_url}},
                  {"type": "text", "text": outputs["image_answer"]}
              ]
          }
      ],
      response_format=Response
  )
  return response.choices[0].message.parsed.description_is_valid

ls_client.evaluate(
  file_qa,
  data=dataset_name,
  evaluators=[valid_image_description],
)

Update examples with attachments

In the code above, we showed how to add examples with attachments to a dataset. It is also possible to update these same examples using the SDK. As with existing examples, datasets are versioned when you update them with attachments. Therefore, you can navigate to the dataset version history to see the changes made to each example. To learn more, please see this guide. When updating an example with attachments, you can update attachments in a few different ways:
  • Pass in new attachments
  • Rename existing attachments
  • Delete existing attachments
Note that:
  • Any existing attachments that are not explicitly renamed or retained will be deleted.
  • An error will be raised if you pass in a non-existent attachment name to retain or rename.
  • New attachments take precedence over existing attachments in case the same attachment name appears in the attachments and attachment_operations fields.
example_update = {
  "id": example_id,
  "attachments": {
      # These are net new attachments
      "my_new_file": ("text/plain", b"foo bar"),
  },
  "inputs": inputs,
  "outputs": outputs,
  # Any attachments not in rename/retain will be deleted.
  # In this case, that would be "my_img" if we uploaded it.
  "attachments_operations": {
      # Retained attachments will stay exactly the same
      "retain": ["my_pdf"],
      # Renaming attachments preserves the original data
      "rename": {
          "my_wav": "my_new_wav",
      }
  },
}

ls_client.update_examples(dataset_id=dataset.id, updates=[example_update])

UI

1. Create examples with attachments

You can add examples with attachments to a dataset in a few different ways.

From existing runs

When adding runs to a LangSmith dataset, attachments can be selectively propagated from the source run to the destination example. To learn more, please see this guide. Add trace with attachments to dataset

From scratch

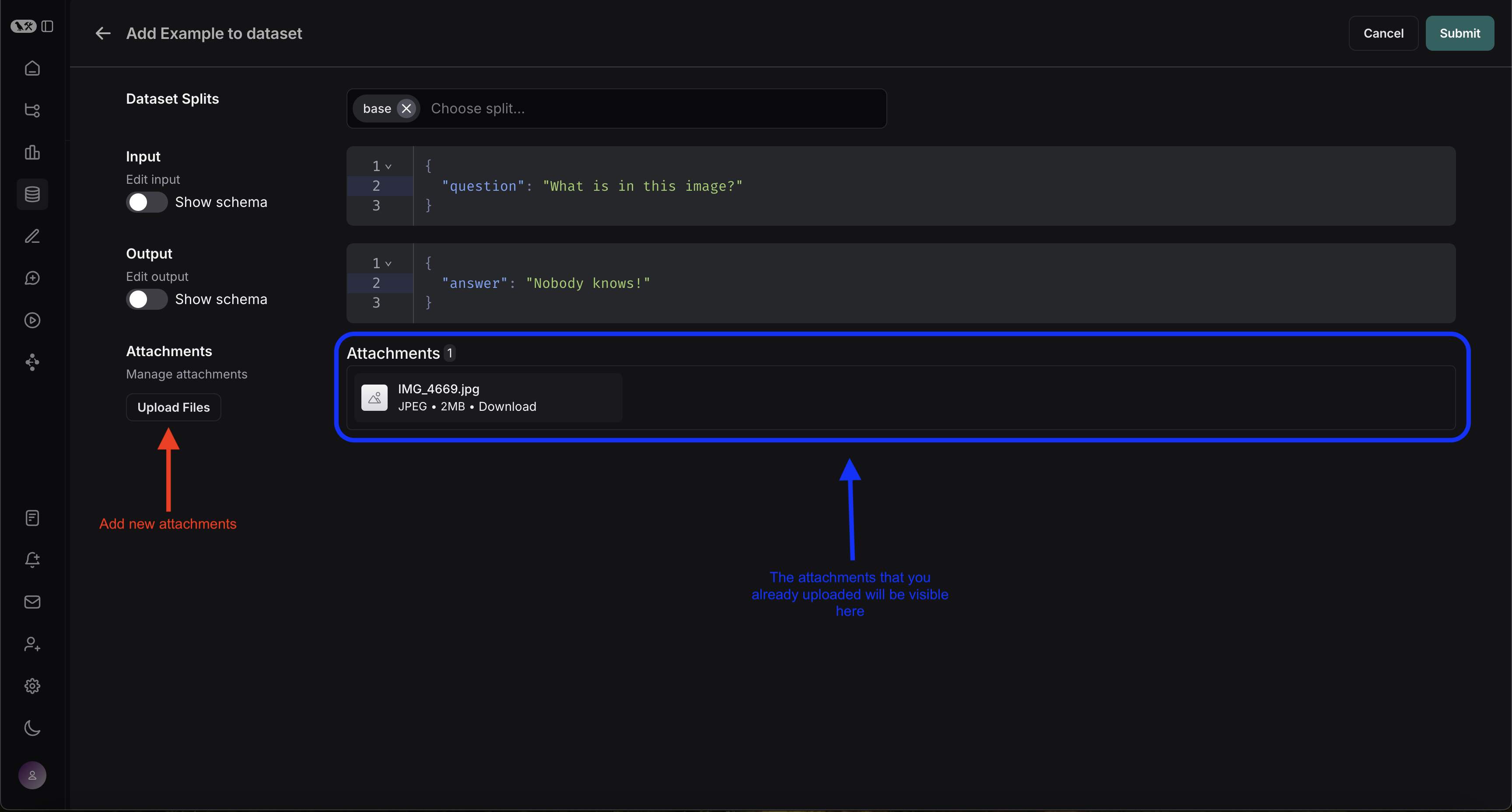
You can create examples with attachments directly from the LangSmith UI. Click the + Example button in the Examples tab of the dataset UI. Then upload attachments using the “Upload Files” button: Create example with attachments Once uploaded, you can view examples with attachments in the LangSmith UI. Each attachment will be rendered with a preview for easy inspection. Attachments with examples

2. Create a multimodal prompt

The LangSmith UI allows you to include attachments in your prompts when evaluating multimodal models: First, click the file icon in the message where you want to add multimodal content. Next, add a template variable for the attachment(s) you want to include for each example.
  • For a single attachment type: Use the suggested variable name. Note: all examples must have an attachment with this name.
  • For multiple attachments or if your attachments have varying names from one example to another: Use the All attachments variable to include all available attachments for each example.
Adding multimodal variable

Define custom evaluators

The LangSmith playground does not currently support pulling multimodal content into evaluators. If this would be helpful for your use case, please let us know in the LangChain Forum (sign up here if you’re not already a member)!
You can evaluate a model’s text output by adding an evaluator that takes in the example’s inputs and outputs. Even without multimodal support in your evaluators, you can still run text-only evaluations. For example:
  • OCR → text correction: Use a vision model to extract text from a document, then evaluate the accuracy of the extracted output.
  • Speech-to-text → transcription quality: Use a voice model to transcribe audio to text, then evaluate the transcription against your reference.
For more information on defining custom evaluators, see the LLM as Judge guide.

Update examples with attachments

Attachments are limited to 20MB in size in the UI.
When editing an example in the UI, you can:
  • Upload new attachments
  • Rename and delete attachments
  • Reset attachments to their previous state using the quick reset button
Changes are not saved until you click submit. Attachment editing
Connect these docs programmatically to Claude, VSCode, and more via MCP for real-time answers.